| μΌ | μ | ν | μ | λͺ© | κΈ | ν |
|---|---|---|---|---|---|---|
| 1 | 2 | 3 | ||||
| 4 | 5 | 6 | 7 | 8 | 9 | 10 |
| 11 | 12 | 13 | 14 | 15 | 16 | 17 |
| 18 | 19 | 20 | 21 | 22 | 23 | 24 |
| 25 | 26 | 27 | 28 | 29 | 30 | 31 |
- modify
- κΉμ΄μ°μ νμ
- tμ½λ
- λ¨λ°©ν₯νμ
- qas
- Function Module
- SAP
- abap dictionary
- select
- μ€λ²3
- μ€λ²2
- screen
- structure
- μλ°©ν₯νμ
- μκ³ λ¦¬μ¦
- Internal Table
- Export
- μ΄λΆνμ
- μ€νΈλμ²
- PRD
- λͺ¨λν
- λλΉμ°μ νμ
- Import
- dev
- λ°±μ€
- subscreen
- ABAP
- tasknumber
- call function
- screen program
- Today
- Total
SAP & HR SaaS Tech Journeyπ«
[SAP] Tμ½λ μ€κ³νκΈ° / CR Release κ³Όμ μμ보기 λ³Έλ¬Έ
[SAP] Tμ½λ μ€κ³νκΈ° / CR Release κ³Όμ μμ보기
μΈν¬λ§ν± 2025. 1. 24. 18:39SAP ABAP κ°λ° κ³Όμ μμλ Tμ½λ(Transaction Code)λ₯Ό μ€κ³νμ¬ μ¬μ©μκ° μ½κ² νλ‘κ·Έλ¨μ μ κ·Όν μ μλλ‘ νλ μμ μ΄ μ€μν©λλ€. λν, κ°λ°ν νλ‘κ·Έλ¨μ΄ μ€μ λ‘ μμ€ν μ λ°°ν¬λ μ μλλ‘ CR(Change Request)λ₯Ό Release νλ κ³Όμ λ νμμ λλ€. μ΄λ² ν¬μ€ν μμλ Tμ½λ μ€κ³μ CR Release κ³Όμ μ λ¨κ³λ³λ‘ μ 리νκ² μ΅λλ€.
π Tμ½λ(Transaction Code) μ€κ³νκΈ°
1. Tμ½λλ?
Tμ½λλ SAP μμ€ν
μμ νΉμ νλ‘κ·Έλ¨, νλ©΄, λλ νΈλμμ
μ μ€ννκΈ° μν λ¨μΆν€ μν μ ν©λλ€.
μ¬μ©μκ° νλ‘κ·Έλ¨μ μ½κ² μ κ·Όν μ μλλ‘ κ°λ°μκ° μ μν©λλ€.
2. Tμ½λ μ€κ³ λ¨κ³
Tμ½λλ λ‘컬 ν¨ν€μ§μ μΌλ° ν¨ν€μ§ λͺ¨λμμ μμ±ν μ μμ§λ§, μ΄μ νκ²½μμ μ¬μ©νκ±°λ λ°°ν¬κ° νμν νλ‘κ·Έλ¨μ λ°λμ μΌλ° ν¨ν€μ§μ μ μ₯ν΄μΌ ν©λλ€. λ‘컬 ν¨ν€μ§λ κ°λ° μμ€ν λ΄λΆμμλ§ μ¬μ©ν μ μμΌλ―λ‘, μ μ λ°°ν¬λ₯Ό μΌλμ λλ€λ©΄ μΌλ° ν¨ν€μ§λ₯Ό μ¬μ©νλ κ²μ΄ μ ν©ν©λλ€.
- ν μ€νΈμ©μ΄λ μμ μμ : λ‘컬 ν¨ν€μ§($TMP) μ¬μ©.
- λ°°ν¬ λͺ©μ μΌλ‘ μ€κ³λ νλ‘κ·Έλ¨: μΌλ° ν¨ν€μ§λ₯Ό μ¬μ©νμ¬ Tμ½λλ₯Ό μ€κ³νκ³ , μ΄ν μ΄κ΄ μ μ°¨λ₯Ό λ°λ₯΄λ κ²μ΄ μ’μ΅λλ€.
- Tμ½λ μμ± νλ©΄ μ΄κΈ°
- SAPμμ Transaction Codeλ₯Ό μμ±νλ €λ©΄ Tμ½λ SE93μ μ λ ₯ν©λλ€.
- μ€λ₯Έμͺ½ μλ¨μ Create λ²νΌμ ν΄λ¦ν©λλ€.
- Tμ½λ μ΄λ¦ μ μ
- Tμ½λ μ΄λ¦μ Z λλ Yλ‘ μμ ννλ‘ μ μν©λλ€.
(μ: ZH01, ZH02 λ±. Zλ‘ μμνλ μ΄μ λ 컀μ€ν°λ§μ΄μ§ κ°μ²΄λ₯Ό ꡬλΆνκΈ° μν¨μ λλ€.)
- Tμ½λ μ΄λ¦μ Z λλ Yλ‘ μμ ννλ‘ μ μν©λλ€.
- Start Object μ€μ
- Start Objectμμ μ€ν μ νμ μ νν©λλ€:
- Program and Dynpro: λ€μ΄μΌλ‘κ·Έ νΈλμμ .
- Program and Selection Screen: 리ν¬νΈ νλ‘κ·Έλ¨(Report Program) μ€ν. β
- μ: λ°μ΄ν°λ₯Ό μ‘°ννκ±°λ νΉμ νλ‘μΈμ€λ₯Ό μννλ 리ν¬νΈλ₯Ό μ€νν κ²½μ° μ ν.
- Start Objectμμ μ€ν μ νμ μ νν©λλ€:
- νλ‘κ·Έλ¨ μ΄λ¦ μ
λ ₯
- Start Objectλ‘ μ€μ ν νλ‘κ·Έλ¨ μ΄λ¦μ μ
λ ₯ν©λλ€.
(μ: ZREPORT_01)
- Start Objectλ‘ μ€μ ν νλ‘κ·Έλ¨ μ΄λ¦μ μ
λ ₯ν©λλ€.
- GUI μ§μ νλ«νΌ μ ν
- GUI μ νμ μ νν©λλ€. μΌλ°μ μΌλ‘ GUI for Windows, GUI for HTML, GUI for Javaλ₯Ό λͺ¨λ 체ν¬ν©λλ€.
- ν¨ν€μ§ μ μ₯
- **ν¨ν€μ§(Package)**λ $TMPμ μ μ₯ν©λλ€.
- $TMPλ μμ ν¨ν€μ§λ‘, κ°λ° νκ²½μμλ§ μ¬μ©λλ©° μμ€ν κ° μ΄κ΄μ λΆκ°λ₯ν©λλ€.
- λ§μ½ νλ‘κ·Έλ¨μ λ€λ₯Έ μμ€ν μΌλ‘ μ΄κ΄ν΄μΌ νλ€λ©΄, μ μ ν¨ν€μ§λ₯Ό μ§μ ν΄μΌ ν©λλ€.
- **ν¨ν€μ§(Package)**λ $TMPμ μ μ₯ν©λλ€.
- Tμ½λ νμΈ
- μμ±ν Tμ½λλ₯Ό SAP λͺ λ Ήμ΄ μ°½μ μ λ ₯νμ¬ νλ‘κ·Έλ¨μ΄ μ μμ μΌλ‘ μ€νλλμ§ νμΈν©λλ€.
β Tμ½λ μ€κ³ μ§μ ν΄λ³΄κΈ°

βοΈμνλ νλ‘κ·Έλ¨ μ ν → Create → Transaction

βοΈ Tμ½λ μ΄λ¦μ Z λλ Yλ‘ μμ ννλ‘ μ μ ν μ
λ ₯
βοΈ Program and selection screen (report transaction) μ ν

βοΈ GUI for Windows, GUI for HTML, GUI for Javaλ₯Ό λͺ¨λ 체ν¬

βοΈνμ¬λ μ΄κ΄μ΄ νμ μμΌλ, ν¨ν€μ§(Package)λ $TMP λ‘컬ν¨ν€μ§μ μ μ₯

βοΈ μ§μ ν Tμ½λλ₯Ό κ²μ μ, ν΄λΉ νλ‘κ·Έλ¨μΌλ‘ μ°κ²°λλ©΄ μ±κ³΅
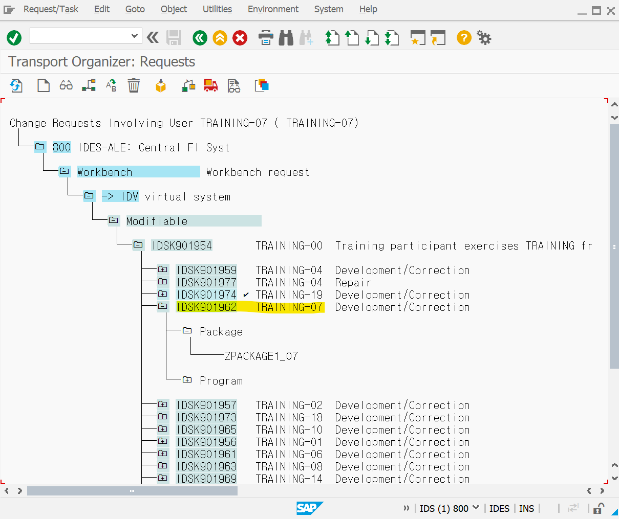
π νλ‘κ·Έλ¨ μ΄κ΄ λ° CR Release κ³Όμ
SAP μμ€ν μμλ κ°λ°ν νλ‘κ·Έλ¨μ λ€λ₯Έ μμ€ν (μ: ν μ€νΈ μμ€ν , μ΄μ μμ€ν )μΌλ‘ μ΄κ΄ν΄μΌ ν©λλ€. μ΄λ₯Ό μν΄ CR(Change Request)μ μμ±νκ³ , λͺ¨λ μμ μ Release ν΄μΌ ν©λλ€.
1. CR Release κ³Όμ
- CRμ΄λ?
- CR(Change Request)λ μμ€ν κ° λ³κ²½ λ΄μ©μ μΆμ νκ³ μ΄κ΄νλ λ° μ¬μ©λ©λλ€.
- νλμ CRμ μ¬λ¬ Task(μμ λ¨μ)λ₯Ό ν¬ν¨νλ©°, κ°λ°μλ€μ κ°κ°μ Taskμμ μμ μ μνν©λλ€.
- CR Release μ μ°¨
- Task Release
- κ° κ°λ°μλ μμ μ΄ λ§‘μ Taskλ₯Ό μλ£ν ν Releaseν΄μΌ ν©λλ€.
- λ°©λ²:
- Tμ½λ SE09 μ€ν.
- μμ μ Task Numberλ₯Ό μ ν.
- μλ¨μ νΈλ μμ΄μ½(Release λ²νΌ) ν΄λ¦.
- Release μλ£λ ν΄λΉ μμ μ λλλ€λ μλ―Έμ λλ€.
- CR Release
- λͺ¨λ Taskκ° Releaseλ ν, CRμ Releaseν΄μΌ ν©λλ€.
- λ°©λ²:
- SE09 νλ©΄μμ CR λ²νΈ μ ν.
- νΈλ μμ΄μ½(Release λ²νΌ) ν΄λ¦.
- Release μλ£ ν, BC(μμ€ν κ΄λ¦¬μ)μκ² μ΄κ΄ μμ².
- Task Release
- Release μ μμ¬ν
- Releaseλ CRμ λ€μ μ¬μ© λΆκ°νλ―λ‘ μ£Όμκ° νμν©λλ€.
- λͺ¨λ Taskκ° ReleaseλκΈ° μ μλ CRμ Releaseν μ μμ΅λλ€.
β CR Release μ μ°¨ μμ
SE09μμ Release κ³Όμ
- SE09 μ€ν: SAP λͺ λ Ήμ΄ μ°½μ SE09λ₯Ό μ λ ₯.
- CR λ° Task νμΈ:
- λμ Task λ²νΈλ₯Ό μ ννμ¬ μμ μνλ₯Ό νμΈ.
- Task Release:
- Task λ²νΈμ 컀μλ₯Ό λκ³ νΈλ λ²νΌμ λλ¬ Release.
- CR Release:
- λͺ¨λ Taskκ° Releaseλμλμ§ νμΈν ν, CR λ²νΈλ₯Ό μ ννκ³ Release.
- BCμκ² μλ¦Ό:
- Releaseκ° μλ£λλ©΄ BCμκ² μλ¦Όμ λ³΄λ΄ μ΄κ΄ μμ².

βοΈ λμ Task λ²νΈλ₯Ό μ ννμ¬ μμ
μνλ₯Ό νμΈ.

βοΈ Task λ²νΈμ 컀μλ₯Ό λκ³ νΈλ λ²νΌμ λλ¬ Release.

βοΈ μ²΄ν¬νμκ° λ³΄μ΄λ©΄ Releaseκ° μλ£λ κ²μ΄λ€.
'SAP > Tμ½λ' μΉ΄ν κ³ λ¦¬μ λ€λ₯Έ κΈ
| [SAP] μ£Όμ Tμ½λ νλμ μ 리νκΈ° (SE80, SE11, SE16, SE38, SE84, SU3, SM04, RSPFAR) / λ©λ΄ μ€μ νκΈ° (1) | 2025.01.21 |
|---|